品牌型号:联想 E550C ThinkPad
系统:Windows 11
软件版本:Source Insight 4
ParaView作为一款开源的后处理可视化软件,其源码规模庞大、结构复杂,且对于其源码解析的视频和文章较少,直接阅读难度很大,理解起来也容易发生错误。而Source Insight这款专业的代码阅读工具,恰好能帮助我们高效地查看和理解ParaView的代码架构,并分析其内部各模块间的耦合度。本文将系统地介绍Source Insight如何查看ParaView源码,Source Insight如何查看耦合度,带大家一起探索Source Insight在源码阅读方面的强大能力。
一、Source Insight如何查看ParaView源码
要使用Source Insight查看ParaView源码,首先需要在ParaView官方Git仓库获取最新的稳定版本,以确保代码完整性,下载完成后,可以按照以下步骤在Source Insight中查看:
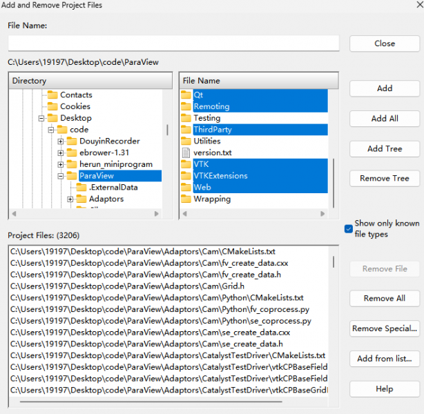
1、点击Project菜单,选择“New Project”创建一个新项目,随后填写项目名为“ParaView”,由于ParaView没有提供filelist.txt,因此在Project Source Files中选择“Add and remove source files manually”,手动添加源代码。

2、ParaView的源码主要分为VTK相关的核心模块VTK源码和VTKExtensions;前端模块Qt和Web;功能模块Adaptors、Remoting、Clients;插件模块Plugins;测试模块Testing;工具模块Utilities、ThirdParty。
因此我们在查看源码时,必看的模块是VTKExtensions、Remoting、Adaptors、Clients,推荐看的模块是Plugins、Qt、Web,按需看的模块是VTK、ThirdParty。选中这些要查看的源码模块,点击“Add Tree”按钮,将目录下的文件加载到Source Insight项目中进行阅读。

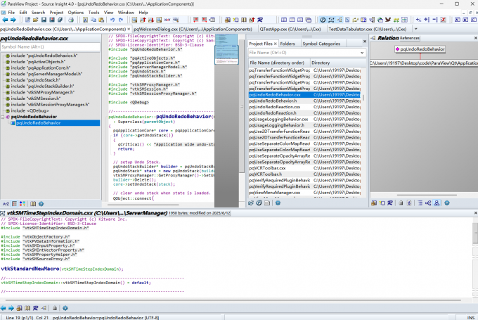
3、完成导入后,Source Insight会建立完整的符号表,包括类、函数、变量等代码元素。我们可以通过“Project Window”的“Project Files”查看文件,双击文件在编辑器中查看具体源码,在左侧“Symbol Window”查看该文件的全部符号,单击符号在右侧“Relation Window”中查看该符号的全部调用关系。右键使用“Jump to Definition”和“Jump To Caller”快速查看函数定义和函数引用。

二、Source Insight如何查看耦合度
代码耦合度是衡量模块间依赖关系的重要指标,高耦合度通常意味着代码环环相扣,彼此相关,代表代码难以维护和扩展。在ParaView这样的复杂项目中,我们需要查看耦合度来判断模块间的相互关系,这对于扩展或修改源码十分重要。
1、打开Relation Window,点击设置图标进入关系窗口设置,在“Show code metrics”中,展开设置复杂度的选项,选择“Composite Score”综合分数,通过综合分数来量化当前符号的耦合度。
当然大家也可以选择其他判断指标,如“Decision + Branch Count”通过决策点和分支总数计算复杂度;“Decision + Branch Density”通过决策点和分支点密度计算复杂度等等。

2、另一方面也可以结合树状图来分析,如果某个符号被引用的次数和引用文件过多,说明该符号所在的代码文件的耦合度较高,不易进行修改和扩展。

ParaView作为科学可视化领域的重点项目,其源码包含着丰富的开发技术,阅读源码有助于提升自身技术水平,更有利于正确使用该框架。通过Source Insight这一专业工具,我们得以窥见ParaView内部架构的精妙之处,同时也能根据耦合度发现潜在的改进空间。本文详细记录了Source Insight如何查看ParaView源码,Source Insight如何查看耦合度方法,这些方法不仅适用于ParaView,也可以推广到其他大型项目中。
